Dijital dünyanın en eski sakinlerinden biriyseniz, bir dönem “crazy_boy_99” “cilgin_cocuk35” gibi bugün gülümseten bir e-posta adresine sahiptiniz. Ancak Microsoft, sunucularındaki bu devasa dijital arşivi yönetmek için kurallarını sıkılaştırdı. Hotmail, yıllar önce Outlook.com altyapısına taşındı. Yani “Hotmail hesabım silinir mi?” sorusunun cevabı aslında şuna gelir: Microsoft hesabınız uzun süre kullanılmazsa, bu hesaba bağlı Hotmail/Outlook posta kutusu da kapanabilir. Eski Hotmail hesapları siliniyor mu ? Kullanılmayan Hotmail hesabı kapanır mı ? Sorularının cevabı için aşağıdaki içeriğimizi okuyabilirsiniz.
Kullanılmayan Hotmail Hesabı Silinir mi ?
Microsoft, dijital hijyeni sağlamak ve atıl hesapların güvenlik açığı oluşturmasını engellemek amacıyla 2 yıl (24 ay) kuralını uygular. Bu kurala göre, bir Microsoft hesabına (Hotmail dahil) iki yıl boyunca en az bir kez giriş yapılmazsa, hesap “etkin olmayan” (inactive) olarak işaretlenir.
- 24 Ay Giriş Yapılmaması: Sistem hesabı pasife alır.
- Kalıcı Silinme: Bildirim gönderilmeksizin (veya kurtarma e-postasına uyarı giderek) hesap ve içindeki tüm veriler kalıcı olarak silinir.

Hesabın Kapatılmasını Nasıl Engellerim
“Eski Hotmail hesabım silinir mi?” diye endişeleniyorsanız, bazı durumlar için korkmanız gerekmeyebilir. Aşağıdaki şartlardan birini sağlıyorsanız, hesabınız 2 yıl kuralına takılmaz:
- Ücretli Abonelikler: Hesabınıza bağlı aktif bir Microsoft 365, Xbox Game Pass veya depolama alanı aboneliği varsa hesabınız asla silinmez.
- Microsoft Store Bakiyesi: Hesabınızda harcanmamış bir bakiye (hediye kartı veya kredi) bulunuyorsa hesabınız aktif kalır.
- Satın Alınan İçerikler: Geçmişte bu hesapla bir oyun, uygulama veya film satın aldıysanız Microsoft bu hesabı “değerli” kabul eder.
- Yayıncı Sertifikası: Eğer Microsoft Store’da yayınlanmış bir uygulamanız varsa hesabınız silinmeye karşı korunur.
Silinen Bir Hotmail Hesabını Geri Almak Mümkün mü?
Bu konuda dürüst olmamız gerekiyor: Eğer hesap Microsoft tarafından tamamen silindiyse, geri dönüşü neredeyse imkansızdır.
- Veri Kaybı: Hesabınız silindiğinde OneDrive üzerindeki fotoğraflarınız, Outlook e-postalarınız ve rehberiniz kalıcı olarak yok olur.
- Aynı Adresi Tekrar Alma: Güvenlik politikaları gereği, silinen bir e-posta adresi (örneğin: isim@hotmail.com) başkası tarafından tekrar alınamaz. Microsoft, kimlik hırsızlığını önlemek için bu adresleri sonsuza kadar “rezerve” tutar veya tamamen sistemden kaldırır.

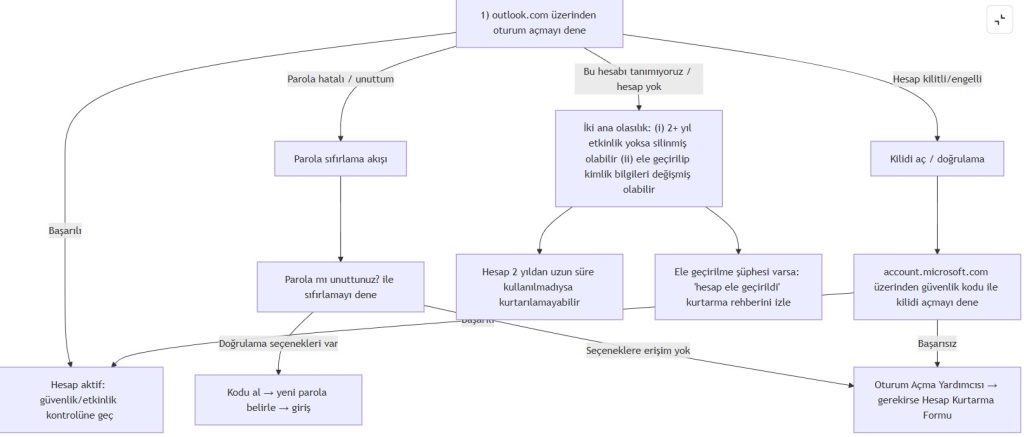
Hesabınız duruyor mu? En güvenli kontrol yolu
- Outlook.com üzerinden hotmail giriş deneyin.
- Şifreyi unuttuysanız “Parolanızı mı unuttunuz?” adımını kullanın.
- “Hesabı tanımıyoruz” gibi bir uyarı alırsanız iki olasılık öne çıkar:
- Hesap 2+ yıl kullanılmadığı için kapanmış/silinmiş olabilir
- Hesap ele geçirilmiş olabilir (güvenlik bilgileri değiştirilmiş olabilir)
Microsoft’un uyguladığı etkinlik politikasına göre, hesabı “aktif” tutmak için 2 yıl içinde en az bir kez oturum açmanız gerekir. Eğer 2 yıl boyunca giriş yapılmazsa hesap etkin değil sayılabilir ve kapatılabilir. Ayrıca 2 yıldan uzun süre kilitli kalan hesaplar da etkin değil kabul edilip kapatılabilir. Hesabınızı aktif tutmayı unutmayın.